登录与添加:
首先,我们打开ONENET云平台
然后选择登录

登录以后我们选择多协议接入中的MQTT

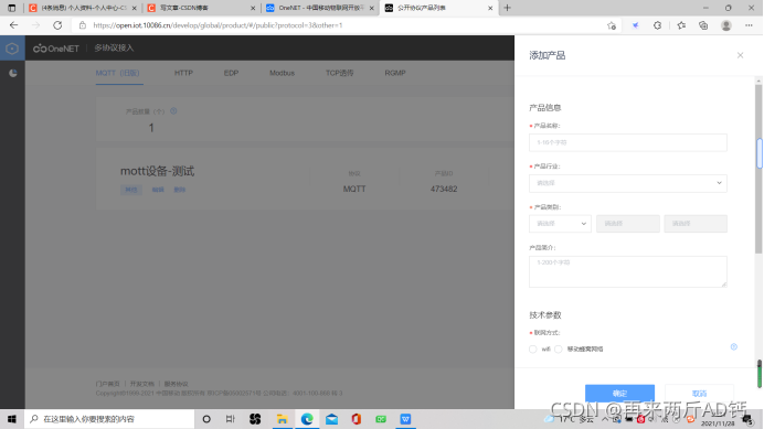
接着我们点击“添加产品”按钮


输入产品名称丶行业丶类别丶简介

技术参数中联网方式我们可以根据实际情况来选择,设备接入协议选择MQTT协议,操作系统选择uC/OS系统,网络运营商选择移动。接着系统会弹出一个页面我们选择立即添加设备

也可以从设备列表进行添加设备

设备名称可以自己进行设置,鉴权信息也是自定义的,鉴权信息会用于后面的登录,保密性选择公开,设备描述:测试。然后选择添加


模拟数据上传:
模拟数据上传还需要用到simulate-device软件,这个软件可以在ONENET服务支持中的下载专区进行下载。
下载中心→调试工具→多协议MQTT模拟器




下载完成以后我们打开程序
我们可以看到debugger下方
Device ID
Product ID
AuthInfo

Device ID是我们设备的ID,可以在设备列表查看

Product ID是我们的产品ID,可以在产品概况进行查看

AuthInfo是我们的授权信息,授权信息就是我们进行添加产品的时候自己进行输入的,也可以在设备详情中进行查看


接下来我们进行设备的登录,我看可以看到此时设备并未登录处于离线状态

我们打开simulate-device软件把设备ID丶产品ID丶鉴权信息填上以后,keepAlice:120,再把Auto keepAlice勾选上,点击connect进行登录。

进行登录以后我们就可以看到设备的状态已经处于登录状态

设备登录以后我们就可以进行MQTT命令下发丶ONENET上传数据点丶订阅和发布
首先,先学习MQTT命令下发
设备列表→更多操作→下发命令



点击命令下发就会出现如下页面

选择字符串,输入内容test,点击发送

然后返回simulate-device软件,点击{onenet }平台指令接受,我们就可以看到软件已经接受到了我们从平台下发的指令

接下来学习Onenet上传数据点
打开simulate-device软件,点击Onenet上传数据点,数据类型选择:数据类型3:Json数据2,json数据内我们输入{“test1”:1},“test1”表示数据流名称,冒号后面的1是本次上传的数据

我们返回ONENTE平台在设备列表中点击数据流,在面板和列表中都可以看到我们本次上传的数据



如果将数据流名称改变那么他就会新出现一个数据流效果如下


最后我们来学习MQTT的订阅和发布
订阅和发布是需要两个设备同时进行的,所以我们需要在多添加一个设备,添加完设备以后,我们还需要将新添加的设备也进行登录,但simulate-device每个只能登录一个设备,所以我们需要再打开一个simulate-device来进行登录,登录以后两个设备都处于登录状态以后,我们就可以进行订阅和发布了


我们现在就可以先在设备1中进行订阅了,这个订阅的话题可以理解为一个ID丶一个账号,正因为有了这个ID我们才可以在发布的时候能准确的接收到信息,我们订阅完成以后,就可以用设备二进行发布了

我们打开用于登录设备二的软件进行发布了,点击发布按钮,在topic后填写本次发布的话题,在topic-comtent内输入本次发布话题的内容

然后我们在打开用于登录设备一的软件,在收到的topic中就可以看到我们刚才用设备二的登录软件发布的话题了

MQTT协议在ONENET云平台数据搭建
首先我们点开应用管理

点击新添应用

应用名称我们先选择MQTT测试,应用阅览权限选择公开,应用描述可以自己进行填写,并且需要一个应用LOGO,LOGO的选择是没有要求的

然后点击新增在应用管理就会出现如下图

我们点击应用中的草稿会出现如下页面

点击编辑应用就能跳到编辑页面

在编辑页面的左侧有个组件库里面的东西都可以供我们使用,我们今天就先学习一个折线图,一个仪表盘和一个开关 
我们先来学习折线图,当我们点击草稿上的折线图,右侧会有一个属性
在属性中我们点击数据流,设备选择我们刚开始的设备一,数据流选择test1
仪表盘和折现图的操作基本一致也是选择数据流,设备选择设备一,数据流选择test1
然后我们就可以打开topic-comtent软件来进行数据的可视化了,我们进行上传数据点,这次上传的数据假设为30
点击上传以后我们就可以在折现图和仪表盘上看到我们刚刚上传的数据了
然后我们继续上传一个数据,这次我们上传一个25
然后我们可以在仪表盘和折线图中看到变化
最后我们来讲一讲开关的使用,我们放置好开关以后,同样也是要对开关的数据流进行选择的,我们的选择和折线图丶仪表盘都是一样的
但开关的使用需要我们先点击预览
点击预览之后我们就可以对开关进行操作了
我们在预览页面进行的操作在topic-comtent软件上是可以显示的,在{onenet}平台指令接受中可以看到,平台下发了指令“1”,这个“1”所代表的就是开
然后我们点击OFF,同样我们的软件也是会收到的
这个“0”所代表的就是关。
今天的学习就到此为止了,感谢大家的观看!
版权归原作者 再来两斤AD钙 所有, 如有侵权,请联系我们删除。