写本文是因为没有带办公电脑,在个人电脑上先写,然后复制到公司内部网络。需要软件自行联系国内代理商,勿扰
概述
Cantata QA 工具是德国斯图加特的一家名为QA System技术股份有限公司的产品,国内名称为北京旋极信息技术股份有限公司,在北京上海深圳均有办公点。
- 工具本身在汽车行业符合26262规范
- 工具能够创建自动化测试集。能够支持MCDC测试,有便捷的硬件模拟测试,方便的驱动测试支持。
- 工具官网介绍链接《Cantata Datasheet》
- 工具支持Jenkins和Eclipse,Jenkins介绍《Cantata in a DevOps Pipeline》
国内合作的企业有

测试例
测试的方式与Vector测试工具一样,根据当前代码自动化生成测试代码然后,相当于把待测试的代码嵌入到一个main函数内单独测试,能嵌入的待测是代码不仅仅是一个函数还可以是函之间相互调用的多个函数。
单元测试例注入目标值与输入值
在该界面填写某个运行分支流程的期望值与输入值。然后运行该用例,使其运行达到预期值,测试某一条逻辑分支。
注入数据追踪
通过不同的输入数据将其组合在不同的用例之中,组成不同的测试例。
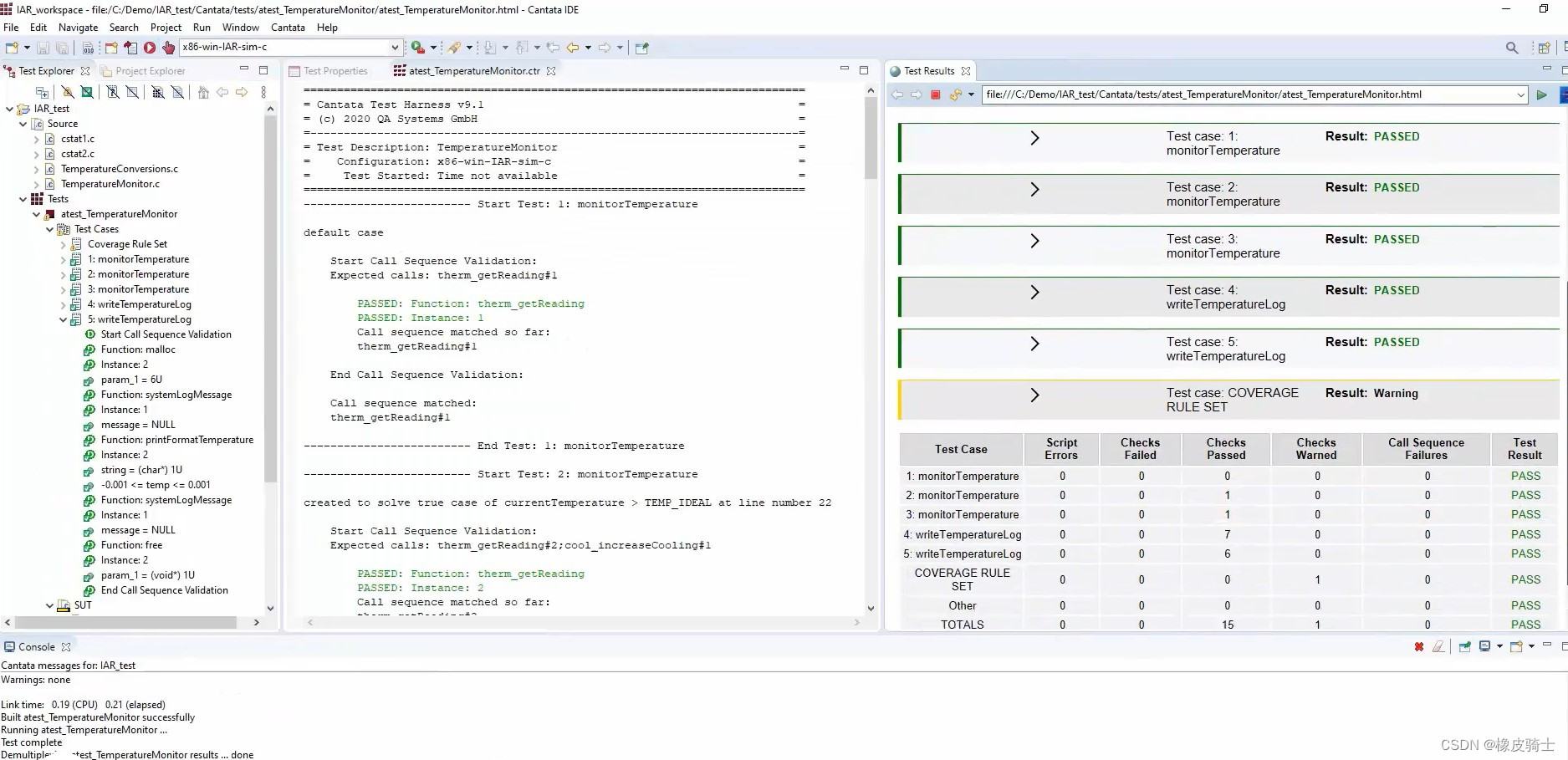
开始测试
点击图中开始的红色按钮开始测试,测试过程包括测试脚本代码的生成以及测试结果的显示。
规则覆盖率查看
一个逻辑分支的通过并不能测试全部代码,例如有IF判断语句时,输入值为真,则只能测试判断语句中为真的一个分支,想要测试全部代码则还需要添加判断条件为假的输入值。
测试代码显示
在这里可以显示已经测试的代码和未测试的代码 ,已经测试的显示为绿色,未测试的显示为红色,但是这里该工具不如vector,在vector中会用表格的形式对判断条件显示,会展示当前条件还有那些未通过,那些已通过,在MCDC的测试中显得更为清晰明了。
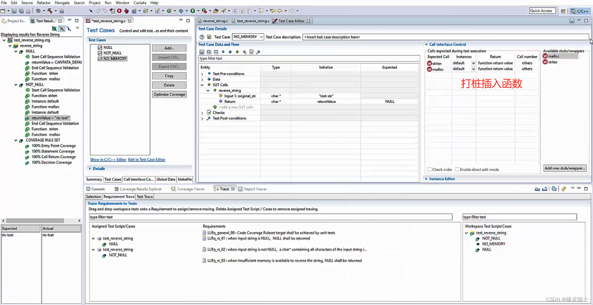
打桩库函数
这里提供了库函数的打桩的方式,直接界面话的选入就好,这里是要比vector工具更为方便的。
测试报告
报告导出
整体看来网页版的报告中详细的细节是要比电子表格更详细的,但是展示篇幅有限在此处就不再详细贴图。
电子表格版本
HTML版本报告总览图
特色功能
cantata自己展示的特色功能
能够与QAC相结合,使其在修改代码的时候可以同时使用QAC和单元测试工具,更便捷的查看报告快速的修改处符合规范的代码。
用例报告
团队总体报告
方式 https://www.watertek.com/
使用总结
总体看来Cantata与Vector很是类似,不论是测试的方式方法,测试集的建立,还是最后报告的输出,甚至支持的持续集成引擎,两者都没有功能性的差别,两者的选择还是根据已有的工具使用配合以及项目预算来做决定最好。
在测试例的调试部分,Cantata并没有找到相管的资源,Vector可以在英飞凌的平台相关调试中调用Trace32工具软件进行调试,在其他的测试例上可以使用GDB工具对单个用力进行调试。
在硬件的模拟测试上Cantat是优于Vector的,Vector是个纯软件角度的测试工具,而Cantata的测试做了更好的驱动硬件模拟,此外对测试的逻辑顺序也有较好的支持,从这个角度来说,Cantata是更利于嵌入式软件的测试的。
版权归原作者 橡皮骑士 所有, 如有侵权,请联系我们删除。